We recommend send us your video files via OneDrive, Google Drive or something like that. If you have any difficulty to use them, here we provide another method to send us your video file to test.
1) Please download and install this ftp tool.
FileZilla: http://easiestvideoeditor.com/videos/filezilla.exe
2) Then use the following information, you can connect the ftp server.
a) Click "SiteManager"

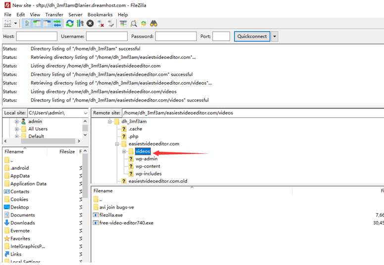
b) Set host, user, password(See below picture):
Please choose the protocol: "SFTP- ***"
Host: lanier.dreamhost.com
UserName: dh_3mf3am
Password: pwC?Gpsc

3) Then you can drag video to this server.
